Don't forget the beginning of the heart - thinking about the planning and construction of sponge cit

2018-06-07
In recent years, more and more sponge city planning and construction projects have taken place across the country. What was the purpose of the initial construction of a sponge city? What problems exist in the planning and construction of sponge cities? Xiao Bian today specializes in the director of the Beijing Qingcun Habitat Environment Research Institute Ma Hongtao, listen to him how to say ~

一、正确理解初心—海绵城市建设的目的

1.1

国内诉求

水多:

内涝频发、城市看海

62%的城市发生过内涝

北京、武汉、广州看海事件频发

水少:

供水形势严峻

全国300多个城市缺水

超采形成地下水漏斗

水脏:

城市河道黑臭

40%的城市河道黑臭

水生态恶化:

水的自然循环规律被干扰

水生态系统被割裂,导致系统碎片化


1.2

国际借鉴

对城市雨洪管控的认识逐步在提升。


1.3

建设目的

城市发展方式的转变,不是单纯的设施建设:

第一层次:原生态保护

第二层次:生态修复

第三层次:城市内部的海绵城市建设


在城市层面:以目标为导向,使海绵城市建设与生态文明建设、新型城镇化、建设宜居城市和低碳城市相协调统一;以海绵城市为抓手,提升城市基础设施建设水平,以问题为导向,解决具体问题。

水安全建设:解决城市内涝问题。

水环境建设和水生态建设:解决城市黑臭水体和环境问题。

水资源建设:加大雨水资源化,提升非常规水资源利用水平。

水文化建设:突出本地文化特色,使得城市建设记得住“乡愁”。


1.4

建设模式

1、以单个项目管理核心,对项目的规划、设计、施工、监理、后期运行分专业、分阶段进行管理,最终以项目建成投入使用为最终目标。


核心是完成具体的建设项目,而不是系统集成;

考核标准是单个项目建设,而不是最终的实际效果;

分部门管理,导致破碎化,单体项目都完成了,但是总体效果可能不好;

技术支撑部门碎片化,导致技术扯皮。

2、以海绵城市建设效果核心,以详细的过程数据为支撑,建立可评估、可追溯的海绵城市全过程建设管控平台及考核评估体系,支撑海绵城市建设的过程监管、考核评估与综合管理。

3、流域统一:

以流域总体的水环境(河道水质、黑臭水体)、水安全(积水点整治)、水生态(年径流控制率、生态岸线改造)、水资源等方面的目标作为考核要求。

突出流域总体达标,而不是具体项目达标,更不是项目的建设。

在专业上,避免碎片化,海绵城市不是海绵水务、海绵给排水,需要把城市建设的各方面(给排水、水利、园林、道路、小区建设等方面)综合到一起,实现系统最优。

4、过程统一:

规划、设计、施工、竣工验收、后期运行要统一,保证技术在全过程中的统一性;

由统一的技术单位或者联盟完成,保持技术环节的统一性;

政府专门部门管理,保证技术管理的统一性。

二、是否忘记初心—海绵城市规划建设中的一些问题

2.1

认识上的问题:海绵城市就是源头系统

1、海绵城市=LID=源头改造

国内外发展阶段不同,面临解决的问题也不一样。

海绵城市解决内涝、水质问题不仅仅只靠源头LID设施。

2、海绵城市建设就是建设公园和湿地

海绵城市的重点是解决硬化区域的问题。

要统筹考虑公园绿地与硬化区域,让绿地承担更多的功能,发挥综合效益。

3、海绵城市就是绿色基础设施

因地制宜,综合统筹,尽量绿色。


2.2

规划中的问题:不以问题为导向

1、忽视对山水林田湖等天然海绵体保护的分析。

2、没有从解决问题出发编制规划。

海绵城市专项规划变为年径流总量控制率分解规划;

海绵城市总体指标在分区管控中的脱节;

海绵城市建设区域划定没有充分考虑现状问题:专挑新区建设。

3、没有理解海绵城市管控分区的意义:单纯等同于控规编制单元。

4、工程体系片面,没有统筹源头、过程、末端综合体系。


2.3

设计中的问题:碎片化、简单化

重视项目自身设计,忽视整体系统性;

机械理解指标,将海绵城市建设单纯理解为调蓄;

为海绵而海绵,把项目变成技术展示馆;

工作粗糙,笼统计算平衡,没有细致分区计算;

不注意细节:底部渗排、换土、表层覆盖;

景观效果不佳。


2.4

建设中的问题:PPP条件简单粗暴

1、PPP招标工作体系与考核目标体系关联度不清,PPP招标的工程不一定能达到考核要求,影响未来按效付费;

2、政府和PPP项目之间责任边界不清,未来考核不通过,到底谁的责任说不清;

3、政府进行全过程管理,最终不达标,技术出了问题,责任说不清。

三、如何不忘初心—海绵城市规划建设中的一些建议

3.1

科学合理编制规划

完善规划体系

明确编制目的

理清编制思路

正确划定管控分区

科学制定工程体系


3.1.1规划体系


3.1.2规划编制目的(专项规划)

在宏观尺度:明确山水林田湖的保护格局,明确哪里能建、哪里要保护。


在城市尺度:

解决问题:以问题为导向提出老城区系统方案(工程、指标);

避免问题发生:以目标为导向提出新城区方案(工程、指标);

明确海绵城市推进的具体路径(2020、2030年的途径);

划定管控分区,明确指标,为下阶段奠定基础;

分析建设适宜性,明确海绵城市适宜设施。


3.1.2规划编制目的(详细规划)

明确地块建设要求和指标(强制性、引导性)

细化问题解决方案(落地可实施性)

优化设施规模、落实设施用地


3.1.3规划编制思路

分析中心城区及周边区域的生态格局、水生态、水安全、水环境、水资源和水文化现状问题。

对中心城区的生态敏感性进行分析,划分重要的生态廊道和生态节点,对现有山塘湖体进行保护,预留重点生态空间,“山水林田湖”一体的生态安全格局构建。

针对不同控制分区,分析其空间条件和规划用地布局,从水生态、水安全、水环境、水资源、水文化方面构建中心城区的海绵系统。

按海绵分区制定不同的海绵管控指标和控制策略,从地块类型层面及项目层面进行设施建设指引。

提出指标落地和项目实施完成后的保障措施。

小雨不积水、大雨不内涝、水体不黑臭、热岛有缓解。


3.1.4管控分区划分

管控分区需要按照流域进行划分:

管控分区目标指标---刚性边界

地块指标---弹性调整

原则

以自然汇水、流域作为基础;

满足行政管理要求;

避免造成地块割裂;

注意整体性和系统性,易于监测考核。

系统分析城市用地功能布局、竖向、水文地质、排水分区、流域边界特征,进行源头、中途、末端不同空间层次,地块、区域、城市及流域不同空间尺度上的径流控制策略比选,最大程度解决本区域相邻区域的雨水问题


3.1.5工程体系规划:水环境体系







3.1.5工程体系规划:水安全体系

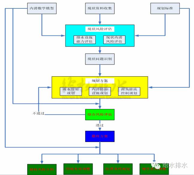
以风险评估为主线、以规划标准和内涝模型为基础,编制雨水管渠规划、内涝防治规划、径流源头控制规划三个规划,整合用地布局、排水防涝设施、竖向控制、应急预案及管理四个方面的内容。

一条主线:风险评估

两个基础:内涝模型、规划标准

三个规划:雨水、内涝、源头控制

四个方面:用地、防涝、竖向、应急





3.2

提高设计水平

优化设计

提升技术

重视细节

提升景观


3.2.1小区设计



3.2.2系统设计


3.3

优化PPP招投标及管理流程

理清PPP三方责任

政府:权责明确

企业:具有设计、建设、运行的综合统筹能力(不一定是自己能力,要整合)

关系:目标明确、按效付费

完善技术方案

满足考核目标的工程体系,可实施性、系统性

改变管理模式

从建设者变为管理者

从管过程变为管效果

从抓审批变为抓绩效


3.3.1 Pulic:政府的职能

政府职能的核心:权责明确

从管建设到管效能

政府关注点从具体建设项目转变为整体效果

买车:整车 or 零件组装

注重实效,按照效果选择

买车:豪车 or 普通车

从付款到付费


改变单一按照工程进度付款的传统模式

按照实际效果,按效付费


3.3.1Partnership:合作

合作的核心问题:目标明确

理清边界:明确政府和社会资本的权利、义务边界,明确按效付费的边界条件

系统优化:在保证效果基础上优化系统,减少投资、降低运行成本

按照需求选择车辆,不选贵得,只选对得

按效付费:建立有效机制,保证长期付费


3.3.1Private:社会资本的职能

社会资本职能的核心:效果保障

系统集成的技术能力:

设计车:规划设计能力

总装车:系统实施能力

保养车:后期运行能力

平台整合:互联网+

不是自己控制所有零件的生产,而是提供一个平台发挥业内整体优势


3.3.2完善技术方案

系统统筹:统筹源头、过程、末端;统筹不同专业;统筹灰色、绿色

解决问题:明确工程体系和绩效考核目标之间的对应关系

理清关系:明确政府投资项目和PPP项目之间边界

明确考核:提出便于操作的绩效考核、按效付费方案



四、能否满足初心—海绵城市绩效评估考核体系

4.1

考核指标和方法

看得见:减缓内涝、改善城市水环境。

看得清:通过实际监测数据来反应海绵城市建设目标达成的情况

看得全:横向统一管理全部项目;纵向对项目全生命周期进行管理


在规划设计阶段,由于具体设施或者项目还没有进行建设,因而此阶段主要考虑采用模型辅助模拟和设计方案的图纸审查等方式进行考核。

在建设施工阶段,由于具体设施处于在建中没有运行,因而此阶段全部考核指标均采用项目建设方填报表格上报,政府部门随机抽查的模式进行考核。同时,辅助监测进行动态监控。

在运行管理段,由于具体设施或者项目已经建设完成并运行,故此阶段全部指标均采用监测的方式进行考核,分成三个层面进行监测考核。

4.2

监测评估方法

规划阶段制定,实施阶段优化


监测布点方案——分类、分区、分层系统建设

示范区监测点布设


雨量监测:分区域获取逐分钟降雨数据,6台;

流量监测:试点区域内各排放口1台,21台;

水质监测:各排口1台,在线SS检测仪,共21台,每年6场降雨水质化验,每场降雨10个水样,1260次/年,化验指标pH、CODCr、SS、NH3-N、TN、TP等;

温度监测:与示范区内安装的设备中继器统一考虑,300点;

地下水监测:均匀性原则,2~3km2固定测井,10个监测点,每月1次水样采集,120次/年,化验指标pH、CODCr、SS、NH3-N、TN、TP等;

饮用水监测:供水厂取水点、出厂水、管网、末端龙头,25个采样点,每月1次水样采集,300次/年,检测指标以满足饮用水检测需求为准。


河道水系监测点布设


流量监测:河道关键断面,每个区域布置1台在线超声波流量计,监测流量变化情况,为海绵城市年径流总量控制率的计算提供依据,在线超声波流量计12台;

液位监测:在各个区域上游各布置1台液位计,用于降雨过程中河道水位变化规律的监测及预警预报,在线液位计12台;

水质监测:各监测断面1台在线SS检测仪,共12台,水质采样化验5~9月每周一次,其余月份每月1次,共计324次/年,化验指标pH、CODCr、SS、NH3-N、TN、TP等。


排水管网监测点布设


液位监测:历史易涝点、污水溢流点、重要区域安装液位监测点,全方位内涝预报警,避免内涝或溢流事故的发生或缩短内涝或溢流事故的时间,在线液位计,25台。

流量监测:在雨污混接处下游管网或主干管网下游流量监测点,定量分析管网日常运行运行规律,在线超声波流量计,7台。


地块监测点布设


水质监测:

下垫面水质监测:典型下垫面①低层屋面;②高层屋面;③道路主干道;④道路次干道;⑤广场;⑥停车场;⑦绿地,1年水质采样背景监测,6场降雨,每场雨10个水样,共计420次,化验指标pH、CODCr、SS、NH3-N、TN、TP等。;

项目水质监测:净水设施为主、水环境敏感地块,在线SS检测仪,50台。

液位监测:所有建筑小区类(204个)、公园湿地类(48个)项目地块出口,在线液位计,260台;

流量监测:工程量较大的重点项目地块,在线超声波流量计,40台


share